1.
slack - class 채널 확인
a.
아래와 같이 예약 확정(클래스 시작 24시간 이내) 건에 대한 정보가 출력
b.
해당 건에 대해서 처리 상태를 이모지로 추가 ( 처음 작업자만 해당 상태를 관리 )
i.
작업 시작:
(Hourglass Not Done)
ii.
작업 완료:
(Check Mark)
2.
운동 리포트 생성
a.
코치별 템플릿 파일에 slack 정보를 복사하여 붙여넣기
i.
기본정보
ii.
수업 관련 정보
iii.
최근 4주간 운동 현황
b.
docx 파일로 추출
3.
유저 데이터 생성
a.
필요 프로그램 설치
i.
DB Browser for SQLite - https://download.sqlitebrowser.org/DB.Browser.for.SQLite-v3.13.0.dmg
b.
firebase URL 클릭 (slack)
i.
체크 박스 선택 해서 hajaSQLite_Backup.db 파일 다운로드
c.
hajaSQLite_Backup.db 파일 더블클릭
i.
DB Browser for SQLite 프로그램 실행 됨
d.
SQL 실행 탭 선택
e.
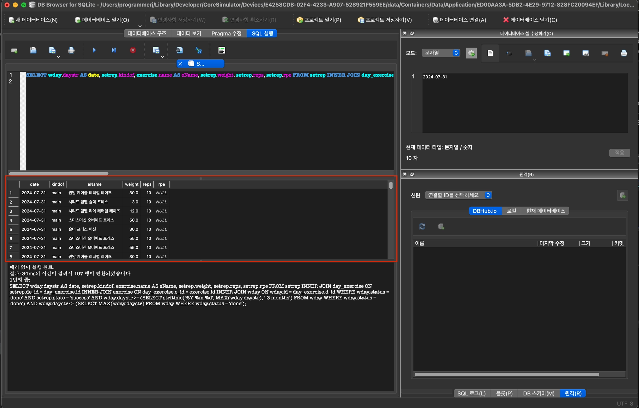
운동 기록 쿼리 실행
i.
아래 쿼리를 파란색 표시 영역에 복사 (파란색 사각형 영역)
1.
SELECT wday.daystr AS date, setrep.kindof, exercise.name AS eName, setrep.weight, setrep.reps, setrep.rpe FROM setrep INNER JOIN day_exercise ON setrep.de_id = day_exercise.id INNER JOIN exercise ON day_exercise.e_id = exercise.id INNER JOIN wday ON wday.id = day_exercise.d_id WHERE wday.status = 'done' AND setrep.state = 'success' AND wday.daystr >= (SELECT strftime('%Y-%m-%d', MAX(wday.daystr), '-3 months') FROM wday WHERE wday.status = 'done') AND wday.daystr <= (SELECT MAX(wday.daystr) FROM wday WHERE wday.status = 'done');
ii.
실행 버튼 클릭 (파란색 원형 영역)
f.
쿼리 결과를 엑셀 템플릿에 복사
i.
쿼리 수행 결과
ii.
엑셀 템플릿에 복사 - 운동 기록
iii.
스타일 조정
g.
신체 기록은 위의 방법을 참고하며, 아래의 쿼리를 사용한다.
i.
SELECT date, weight, muscleMass, bodyFatPercentage FROM body_composition WHERE date >= (SELECT strftime('%Y-%m-%d', MAX(date), '-3 months') FROM body_composition);
h.
csv 파일로 추출
4.
코치에게 운동 리포트, 유저 데이터 파일 전달






